Распределение земляных масс

График распределения земляных масс требуется для планирования перемещений грунтов и материалов при строительстве автомобильной дороги. Эти данные позволяют сбалансировать объёмы работ и сократить дальность транспортировки строительных материалов.

На графике наглядно представляются объёмы имеющихся и необходимых материалов, места хранения грунтов, а также перемещения грунтов от объекта-поставщика к объекту-потребителю.

Обычно задача по распределению земляных масс выполняется на завершающем этапе работы над проектом. Для правильного подсчёта объёмов грунтов и возможности их распределения по трассе в проекте должна быть задана модель геологии, а на поперечных профилях — объекты земляных работ, моделирующие выемку и насыпь.

Исходные данные для распределения земляных масс

При построении графика распределения земляных масс учитываются следующие данные:

  • Геологическая модель проекта (библиотека грунтов, геологические скважины с данными о литологии, геологические слои на поперечных профилях).

Совет. В расчётах объёмов грунтов задействованы сечения геологических слоёв на поперечных профилях. В связи с этим перед распределением земляных масс рекомендуется проверить корректность их построения — выбрать соответствующий расположению скважин в проекте способ построения геологических слоёв в продольном и в поперечных профилях.
Подробности о вариантах построения геологии на продольном и поперечных профилях см. в разделе Отображение геологических данных в сечениях.
  • Объёмы земляных работ, заданных в редакторе поперечных профилей: выемки грунта, кюветов, снятия почвенно-растительного слоя (ПРС).

  • Материалы и объёмы разборки существующей дорожной одежды, заданной в редакторе поперечных профилей.

  • Материалы и объёмы, заданные для насыпи, укреплений откосов и присыпных обочин в редакторе поперечных профилей.

  • Места хранения грунта, заданные в проекте: карьер, отвал, кавальер, свалка.

Обзор окна редактора распределения земляных масс

Чтобы открыть редактор распределения земляных масс, перейдите на вкладку Проект > Распределение земляных масс > Распределение земляных масс.

Окно редактора состоит из следующих элементов.

  • Панель инструментов. Здесь представлены основные инструменты для работы в редакторе.

  • Рабочая область. В центральной части окна в виде графика представлены результаты распределения земляных масс на активной трассе. Переключение между этапами распределения выполняется с помощью вкладок.

  • Списки объектов. В левой части окна отображается информация об основных объектах, участвующих в распределении земляных масс. Чтобы включить или отключить видимость списка объектов, нажмите кнопку Список объектов на ленте. Для удобства восприятия информация разделена на несколько вкладок.

    • Группы и материалы. В этом списке представлены объёмы грунтов и материалов, задействованных в распределении.

    • Места хранения. Чтобы заданные в проекте места хранения грунта могли участвовать в распределении, необходимо добавить их в редактор. Для этого предназначена данная вкладка.

    • Пикеты. На этой вкладке указываются суммарные объёмы объектов-поставщиков и объектов-потребителей по пикетам, а также остатки объёмов на данном этапе после распределения.

    • Перемещения. На этой вкладке в табличном виде представлены все перемещения грунтов. Если на графике выбрать нужное перемещение оказывается проблематично из-за наложения стрелок, можно выделить перемещение в данном списке. Перемещение подсвечивается на графике.

  • Свойства. В этой части окна отображается подробная информация об объекте, выделенном на графике или в списке. На вкладке Оформление представлена легенда графика. Включить видимость этих данных можно при помощи кнопки Свойства на ленте.

  • Настройка грунтов. В этом разделе задаются настройки применимости грунтов, очерёдность распределения и коэффициент уплотнения. Чтобы отобразить этот раздел в редакторе, нажмите кнопку Настройка грунтов на ленте.

Распределение земляных масс

График распределения земляных масс строится по данным активной трассы, дополнительно могут быть учтены данные примыканий. При первом открытии редактор не содержит данных. Для формирования графика перемещений и, как результат, ведомостей с рассчитанными данными предполагается следующая последовательность действий.

  1. Задать настройки распределения.

  2. Рассчитать данные по трассе, чтобы сформировался график земляных масс.

  3. Настроить применимость грунтов и коэффициенты уплотнения.

  4. Выполнить автоматическое распределение, при необходимости скорректировать перемещения грунтов вручную, чтобы сформировался график перемещений.

  5. Сформировать ведомости с данными.

  6. При наличии нераспределённых грунтов добавить следующий этап распределения.

Рассмотрим более подробно каждый из перечисленных пунктов.

Расчёт исходных данных и формирование графика земляных масс

Перед формированием графика распределения земляных масс откройте окно Настройки распределения.

В этом окне собраны общие параметры распределения земляных масс.

  • Длина участка. Этот параметр определяет разбивку графика на столбцы: объёмы работ на поперечных профилях участка объединяются в один столбец (пикет).

  • Процент потерь грунта. Этот параметр учитывается в расчётах объёмов грунтов при перемещениях. По умолчанию установлены коэффициенты потерь в соответствии с ГЭСН 81-02-01-2022 «Государственные элементные сметные нормы на строительные и специальные строительные работы. Сборник 1. Земляные работы».

  • Если при распределении земляных масс необходимо учесть объёмы работ на примыканиях, отметьте их в разделе Примыкания. В график будут включены объёмы грунтов и материалов на вспомогательных съездах выбранных примыканий.

Для визуализации объёмов грунтов на графике необходимо рассчитать данные по трассе. Для этого нажмите кнопку Пересчитать данные по трассе.

В появившемся диалоговом окне выберите объекты поперечного профиля, которые должны участвовать в распределении:

  • Поставщики — это объекты, которые моделируют изъятие грунтов и материалов. К таким объектам относятся выемка, выемка грунта, кюветы, снятие растительного слоя, разборка существующей дорожной одежды, кюветы.

  • Потребители — это объекты, для возведения которых требуются грунты и материалы. Это насыпь, укрепления откосов, присыпные обочины.

Когда расчёт произведён, в рабочей области отображается график объёмов земляных масс. Столбцы графика соответствуют пикетам (напомним, длина пикетов определяется в окне настроек распределения, как описано выше). В верхней части графика отображаются объёмы, необходимые потребителям. В нижней части — объёмы, предоставляемые поставщиками. Цвета грунтов и материалов, используемые на графике, соответствуют настройкам в библиотеке грунтов и в библиотеках материалов земляных работ и дорожной одежды. Чтобы изменить цвет объекта локально на графике, откройте раздел Свойства и перейдите на вкладку Оформление.

Масштаб изображения графика можно настроить:

  • Ctrl + прокручивание колеса мыши приводит к изменению вертикального масштаба.

  • Ctrl + Alt + прокручивание колеса мыши позволяет изменить горизонтальный масштаб.

Суммарные объёмы грунтов и материалов поставщиков и потребителей представлены в разделе Список объектов на вкладке Грунты и материалы в левой части окна.

Замечание. Данные по объёмам грунтов и материалов в редакторе распределения земляных масс обновляются только по требованию. Чтобы обновить информацию после внесения изменений в проект, нажмите кнопку Пересчитать данные по трассе.

Перемещение грунтов

Перед тем как выполнять автоматическое распределение земляных масс или добавлять перемещения вручную, необходимо установить применимость грунтов и очерёдность их распределения.

На ленте нажмите кнопку Настройка грунтов — в нижней части окна появляется таблица грунтов. Для каждого наименования грунта в столбце Применимость выберите подходящий вариант. Применимость — это свойство грунта, которое показывает, куда он может быть вывезен (или где применён). Например, полезные грунты из выемки могут использоваться при возведении насыпи, а непригодные грунты — отправляться на свалку.

Назначьте очерёдность распределения — грунты из источников с более высоким приоритетом при распределении используются в первую очередь.

Задайте коэффициент относительного уплотнения грунтов для более точного расчёта объёмов перемещений.

Когда вы назначили применимость для грунтов, становятся активными кнопки Автоматическое распределение и Добавить перемещение на ленте редактора. При работе с перемещениями доступны следующие возможности.

  • Автоматическое распределение земляных масс. В процессе этой операции система выполняет автоматическое распределение грунтов в соответствии с настройками применимости. На графике стрелкой показывается перемещение грунта, а объёмы, участвующие в перемещении, отображены штриховкой.

  • Добавление перемещений грунтов. На панели инструментов нажмите Добавить перемещение. Щелчками мыши укажите грунт из нижней части графика (поставщик) и объект, в который нужно переместить грунт (потребитель). Стрелка в этом режиме притягивается только к объектам, подходящим для выбранного типа грунта согласно настройкам применимости.

    После выбора объекта-потребителя появляется диалоговое окно, в котором можно уточнить объём перемещаемого грунта.

    Перемещение, заданное вручную, обозначается на графике красной стрелкой.

  • Редактирование перемещений. Выделите стрелку перемещения в рабочей области — подробная информация о перемещении отображается в разделе Свойства. Здесь можно увидеть данные о поставщике и потребителе, расстояние, на которое перемещается грунт, процент потерь, объёмы перемещения. В поле Объём можно скорректировать объёмы перемещения.

    Если объёмы перемещения, заданные системой, изменяются пользователем, стрелка перемещения становится красной.

  • Удаление перемещений. Чтобы удалить перемещение, выделите его и нажмите кнопку Delete. Удалять можно как перемещения, созданные системой, так и перемещения, добавленные пользователем.

Помимо представления на графике, все перемещения собраны на отдельной вкладке Перемещения в правой части окна. Выделенное в списке перемещение подсвечивается на графике, его параметры отображаются на вкладке Свойства.

Информация по пикетам представлена в табличном виде на вкладке Пикеты: общие объёмы потребителей и поставщиков, остатки после перемещения.

Чтобы увидеть более подробные данные по конкретному пикету, выделите его в таблице или на графике. В разделе Свойства отображаются объёмы поставщиков и потребителей на выбранном пикете и список исходящих перемещений грунтов.

Добавление мест хранения и дополнительных поставщиков грунта

При распределении земляных масс могут учитываться дополнительные поставщики грунта и места хранения. К ним относятся следующие объекты:

  • Карьер — дополнительный поставщик грунтов.

  • Отвал — место, куда грунты вывозятся на временное хранение. Может использоваться и в качестве потребителя грунта, и в качестве поставщика на разных этапах распределения земляных масс.

  • Кавальер — место, куда грунты вывозятся на длительное хранение.

  • Свалка — место, куда вывозятся непригодные или неиспользуемые грунты.

Эти объекты создаются в составе проекта, так как могут использоваться на разных трассах. Перейдите на вкладку Проект > Распределение земляных масс и в выпадающем списке кнопки Добавить место хранения грунта выберите необходимый вид объекта.

В дереве проекта появляется объект Места хранения грунтов, в свойствах которого отображаются все добавленные в проект карьеры, отвалы, кавальеры и свалки.

Для отвалов, кавальеров и свалок информация об объёмах появляется в свойствах после выполнения распределения земляных масс. В свойствах этих объектов можно скорректировать максимальный объём грунтов, который может быть размещён в них на хранение.

Для карьеров нужно предварительно указать грунты, хранящиеся в карьере, и их объёмы.

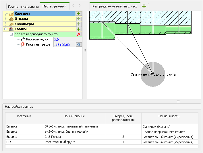
После того как место хранения добавлено в проект, настройте его применимость в редакторе распределения земляных масс. Этот процесс происходит одинаково для всех типов мест хранения, рассмотрим его на примере свалки.

Перейдите в редактор распределения земляных масс и на вкладке Места хранения нажмите Добавить связь с объектом типа "свалка". Выберите одну из добавленных в проект свалок.

Укажите местоположение свалки относительно трассы:

  • В поле Пикет на трассе укажите точку выезда от трассы к свалке. Чтобы выбрать пикет непосредственно на трассе, нажмите кнопку Указать на плане. Окно редактора распределения земляных масс временно скрывается, а в рабочей области главного окна IndorCAD вы можете щелчком мыши указать пикет на трассе. После этого редактор снова открывается с откорректированными данными.

  • В поле Расстояние укажите расстояние от пикета на трассе до свалки.

Эти параметры влияют на выбор коэффициента потерь при расчёте объёмов перемещаемого грунта и расчёт оптимального пути перемещения.

Свалка отображается в рабочей области и появляется в таблице настройки грунтов в списке объектов столбца Применимость. Чтобы свалка участвовала в распределении, в таблице настройки грунтов выберите, какой грунт необходимо перемещать на свалку.

Когда свалка участвует в распределении, в её свойствах отображается поступивший с трассы объём грунта.

Если место хранения задействовано в распределении, его нельзя удалить из проекта.

Далее рассмотрим более подробно особенности работы с карьерами и отвалами.

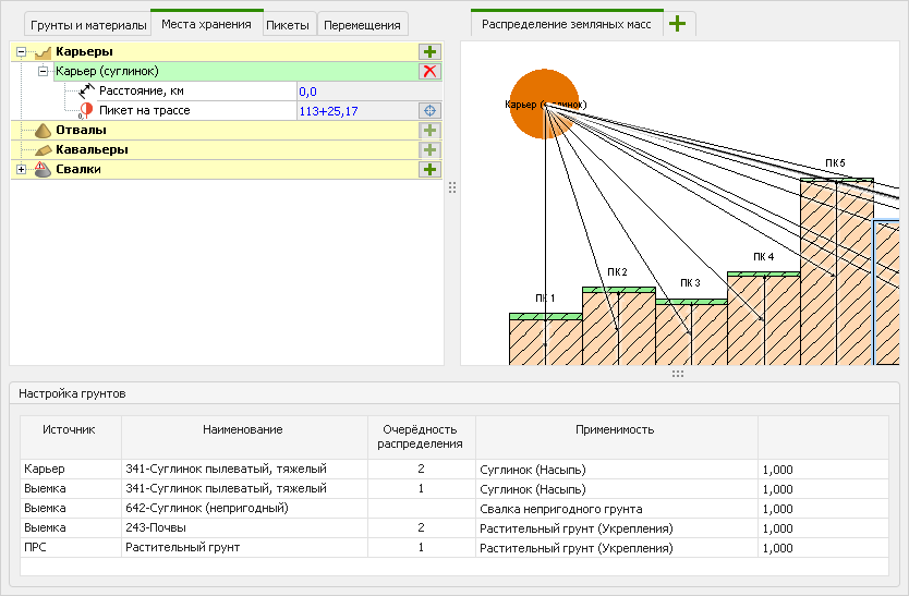
Карьеры

Когда грунта из источников на трассе недостаточно для возведения насыпи или вынутый грунт непригоден для использования, подходящий для строительства материал можно взять из карьеров. В свойствах карьера укажите, какие материалы и в какой объёме он может предоставить. Для этого в дереве проекта выделите Места хранения грунтов и в свойствах карьера в поле Материалы и объёмы нажмите Добавить материал. Список доступных материалов формируется в соответствии с библиотекой грунтов. При необходимости предварительно добавьте в библиотеку тот грунт, который должен использоваться в карьере.

Укажите объём грунта в карьере.

После того как выбран грунт и указан его объём, карьер может участвовать в распределении. В редакторе распределения земляных масс добавьте карьер и настройте его местоположение и применимость, как описано выше. После настройки применимости карьер может участвовать в распределении земляных масс.

Если грунт из карьера задействован в распределении, карьер нельзя удалить из проекта. Объём грунта в свойствах карьера уменьшается на значение, задействованное в распределении.

Отвалы

Отвалы предназначены для временного хранения вынутого грунта. В дальнейшем этот грунт может использоваться на объекте или на другой трассе. В связи с этим в редакторе распределения земляных масс отвалы могут выступать и в качестве потребителя, и в качестве поставщика на разных этапах формирования графика распределения.

  • Добавьте отвал в проект. При необходимости в свойствах отвала скорректируйте его максимальный объём.

  • В редакторе распределения земляных масс на вкладке Места хранения нажмите Добавить связь с объектом типа "отвал". Выберите один из добавленных в проект отвалов.

  • Укажите расположение отвала относительно трассы в полях Расстояние и Пикет на трассе.

  • В таблице настройки грунтов задайте применимость отвала.

Если на первом этапе распределения в отвал был перемещён грунт, на втором этапе отвал выступает в качестве источника грунта. Такой отвал на втором этапе распределения отображается в верхней части рабочей области и в списке источников грунтов таблицы Настройка грунтов.

Этапы распределения

Если на трассе есть нераспределённые грунты в объектах-поставщиках или незаполненные объекты-потребители, возможен перенос остатков на следующие этапы распределения. Чтобы добавить этап, в рабочей области редактора нажмите Создать новый этап распределения. В диалоговом окне введите название нового этапа.

Появляется ещё одна вкладка. Остатки грунтов с предыдущего этапа переносятся на новый.

Предыдущий этап блокируется. В него можно внести изменения, только если удалить все последующие этапы. Чтобы удалить этап, закройте вкладку с его названием в рабочей области редактора.

Чтобы выполнить очередной этап распределения, задайте применимость для оставшихся материалов. Выполните автоматическое распределение или добавьте перемещения вручную, как описано выше.

Удаление данных распределения

Чтобы удалить данные из редактора распределения земляных масс, нажмите кнопку Удалить данные на ленте и выберите, какую информацию необходимо убрать.

  • Сбросить настройки применимости грунтов. Выберите этот вариант, чтобы очистить данные, указанные в столбце Применимость таблицы настройки грунтов. Если в редакторе были заданы перемещения, они также удаляются.

  • Сбросить автоматическое распределение. Выберите этот вариант, чтобы удалить перемещения, созданные в результате автоматического распределения земляных масс. Перемещения, созданные или отредактированные пользователем вручную, не удаляются.

  • Удалить исходные данные распределения. Этот вариант позволяет удалить график объёмов земляных масс вместе с настройками грунтов и этапами распределения.

Ведомости объёмов

Данные по распределению земляных масс выводятся в ведомостях. Ведомости можно сформировать непосредственно из редактора распределения земляных масс. На ленте редактора нажмите Объёмы распределения и выберите необходимую ведомость.

Ведомость исходных данных

В ведомости исходных данных отображаются обобщённые объёмы объектов-поставщиков и потребителей на трассе, без разделения по грунтам и без учёта дополнительных коэффициентов.

Ведомость перемещений

В ведомости перемещений содержится список перемещений грунтов с указанием данных поставщика, потребителя и расстояния перемещения.

Ведомость распределения земляных масс

Ведомость распределения земляных масс содержит информацию об исходных данных с разделением по грунтам и пикетам. Также указывается объём перемещений с учётом коэффициентов уплотнения и процента потерь по пикетам и по объектам.

Замечание. Ведомость исходных данных и ведомость перемещений формируются по шаблонам. Эти ведомости можно получить не только через редактор распределения земляных масс, но и со вкладки Чертежи и ведомости > Ведомости > Площади и объёмы главного окна системы. Вид ведомостей можно скорректировать в редакторе шаблонов.
Ведомость распределения земляных масс не имеет шаблона. Её можно сформировать только через редактор распределения земляных масс.