Редактор шаблонов ведомостей

Редактор шаблонов ведомостей в системе IndorTrafficPlan позволяет гибко настраивать вид формируемых отчётов в соответствии с различными требованиями. Доступны настройки как содержания, так и оформления ведомостей. Применение шаблонов может существенно ускорить процесс подготовки проектной документации.

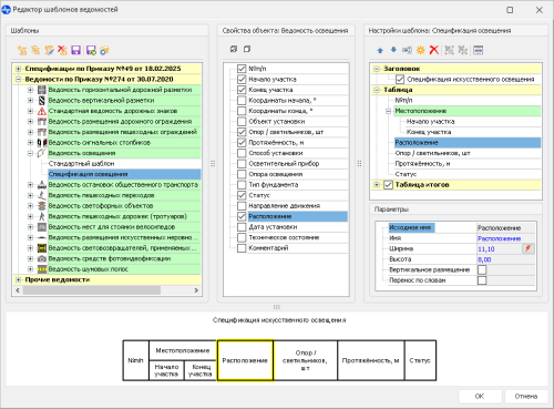
Чтобы открыть окно редактора, на вкладке Данные нажмите кнопку Чертежи и ведомости > Редактор шаблонов ведомостей.

Обзор редактора

Окно редактора шаблонов состоит из следующих частей.

  • Шаблоны. В этой части окна перечислены шаблоны ведомостей в разделах Спецификации по Приказу №49 от 18.02.2025, Ведомости по Приказу №274 от 30.07.2020 и Прочие ведомости. Для каждого типа объектов можно создавать собственные шаблоны. Для объектов предусмотрен стандартный шаблон, представляющий собой ведомость, формируемую в системе по умолчанию.

  • Свойства объекта. При выборе шаблона в этой части отображаются свойства объекта, которые можно добавить в шаблон ведомости.

  • Настройки шаблона. В верхней части раздела выполняется настройка заголовка ведомости и шапки таблицы, определяется порядок столбцов и наличие таблиц с итогами. В нижней части раздела задаются параметры оформления ячеек.

  • Область предварительного просмотра. В области предварительного просмотра отображается шапка ведомости в соответствии с заданными настройками. Здесь также можно выделять ячейки таблицы для редактирования.

После работы в окне редактора шаблонов для сохранения всех изменений нажмите кнопку ОК. Если изменения не должны быть сохранены, нажмите кнопку Отмена.

Создание, сохранение и удаление шаблонов ведомостей

Создать шаблон можно двумя способами: с нуля или на основе другого шаблона.

  • Для создания нового шаблона с нуля выделите объект в списке и на панели инструментов нажмите кнопку Создать шаблон. В разделе со свойствами объекта выберите параметры, которые должны отражаться в ведомости. Для того чтобы выделить все параметры, нажмите кнопку ; чтобы отменить выбор свойств, нажмите . Для сохранения шаблона необходимо выбрать минимум одно свойство. Во время редактирования пользовательского шаблона всегда есть возможность изменить выбор.

  • Чтобы создать шаблон на основе другого, выделите шаблон в списке и нажмите кнопку Копировать шаблон на панели инструментов редактора. Эта же возможность представлена в контекстном меню шаблона.

Чтобы изменить название шаблона, выделите его в списке и нажмите клавишу F2 или кнопку Переименовать шаблон. Имена шаблонов ведомостей для одного объекта должны быть уникальными. Для удаления выделенного шаблона нажмите Удалить шаблон. Нажатие кнопки Сохранить позволяет записать все изменения, внесённые в редактор шаблонов.

Настройки шаблона

Редактор шаблонов ведомостей позволяет настраивать следующие параметры ведомости:

  • В разделе Заголовок можно изменить текст заголовка ведомости. Для этого выделите соответствующий элемент списка, нажмите клавишу F2 и введите новое название. Также можно использовать кнопку Переименовать.

  • Аналогичным образом в разделе Таблица можно переименовать столбцы ведомости.

  • Для большинства ведомостей можно включить таблицы с итогами, установив флаг Таблица итогов, в итоговых таблицах содержится сводная информация об объектах на всех дорогах проекта. Чтобы привести итоги для каждой дороги, при формировании ведомости по шаблону в её настройках установите флаг Итоги для каждой дороги.

  • В шаблоны можно добавлять пустые столбцы для ручного заполнения данных после формирования ведомостей. Для этого на панели инструментов нажмите на кнопку Создать пустое свойство. После добавления свойствам можно присваивать имена и настраивать параметры их отображения.

  • Чтобы убрать столбец из ведомости, выделите его и нажмите кнопку Удалить. После удаления вернуть столбцы в ведомость можно, заново выбрав их в области свойств объекта.

  • В редакторе шаблонов есть возможность сгруппировать и разгруппировать столбцы. Чтобы сгруппировать столбцы, в разделе Таблица выделите несколько элементов списка, удерживая нажатой клавишу Ctrl, и нажмите кнопку Сгруппировать на панели инструментов или в контекстном меню. Выделить несколько столбцов можно и в области предпросмотра, зажав клавишу Ctrl. Созданную группу в списке также можно переименовать.

Для того чтобы разгруппировать столбцы, выделите группу и нажмите кнопку Разгруппировать. При удалении группы из списка удаляются и столбцы, которые в неё входят.

Для настройки порядка столбцов необходимо изменить их местоположение в пределах группы. Выделите столбец или группу в списке и нажмите кнопку Переместить выше или Переместить ниже. Также переместить элемент в списке можно с помощью мыши.

Настройка параметров отображения

Для каждого столбца ведомости доступны дополнительные настройки. Они отображаются для выделенного столбца в разделе Параметры. Также оформление можно настроить для нескольких столбцов, предварительно выделив их, удерживая нажатой клавишу Ctrl.

  • Исходное имя. В этой строке отображается исходное наименование столбца.

  • Имя. В данном поле можно изменить имя столбца. После изменения появляется кнопка Вернуть исходное имя.

  • Ширина. В этом поле задаётся ширина столбца. Для автоматического подбора ширины выделенной ячейки нажмите кнопку . Чтобы автоматически подобрать ширину для всех столбцов таблицы, нажмите кнопку Автоматический подбор ширины на панели инструментов раздела.

  • Высота. В данном поле можно задать высоту ячейки с названием столбца.

  • Вертикальное размещение. Опция позволяет задать вертикальное направление текста в выделенной ячейке.

  • Перенос по словам. При включенной опции текст размещается так, чтобы по ширине помещаться в ячейку таблицы.

Все изменения в структуре и настройки оформления сразу отображаются в области предварительного просмотра.

Применение шаблонов ведомостей

При формировании ведомостей из раздела Данные > Чертежи и ведомости > Спецификации и ведомости выберите шаблон в окне настроек в поле Шаблон. Далее потребуется указать необходимые параметры и подтвердить формирование ведомости.

Обмен шаблонами между проектами

Для обмена шаблонами в системе реализован функционал экспорта и импорта шаблонов. Шаблоны ведомостей экспортируются и хранятся в формате XML.

Чтобы сохранить созданные шаблоны ведомостей, нажмите кнопку Экспорт шаблонов в разделе Шаблоны. В диалоговом окне экспорта отображаются пользовательские шаблоны ведомостей, сгруппированные по разделам и объектам. Выберите шаблоны, которые необходимо экспортировать. Чтобы выбрать все шаблоны, нажмите кнопку , а чтобы отменить выбор, нажмите . Далее в поле Файл нажмите кнопку .В появившемся окне укажите путь для сохранения шаблона и введите название файла. При выборе нескольких шаблонов указывается папка, в которую экспортируются шаблоны. Имена файлов формируются автоматически.

Чтобы импортировать сохранённые ранее шаблоны, нажмите кнопку Импорт шаблонов. В открывшемся окне выберите папку с шаблонами ведомостей. Галочками отметьте, какие шаблоны необходимо импортировать.

Выбранные элементы добавляются в редактор шаблонов. Если имя шаблона уже занято, то открывается окно для подтверждения замены.